Boa tarde!
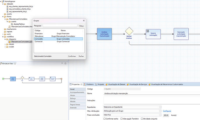
Pessoal tenho configurado um processo em BPM porém por algum raio ele não está aparecendo para min na central de tarefas quando chega no meu grupo. Ele aparece somente nas notificações para assumir a tarefa. Pela notificação eu consigo acessar e assumir porém na central de tarefas não aparece para min. Já validei e meu usuário está no grupo correto
Ao menos até o 1.8 2 precisava clicar em Tarefas do Grupo pra poder assumir, que neste caso seria o que está no quadro de atividades em pool. Pelo visual do print parece que mudou bastante.
Pois é, Fluig 2.0 é um novo mundo de visuais e bugs.
Fui testar processos no Lab Fluig e nem botão de Enviar tinha 
Eu abri um chamado na central TOTVS para entender o desfecho vou postar aqui depois hehe