A TOTVS não ajuda com ferramentas terceiras, ou seja sem suporte até pra eclipse, fiquei sem entender querem q façamos tudo via web? imagino q seja o esperado por eles.
Espero que seja uma boa intenção e que corrijam logo alguns bugs.
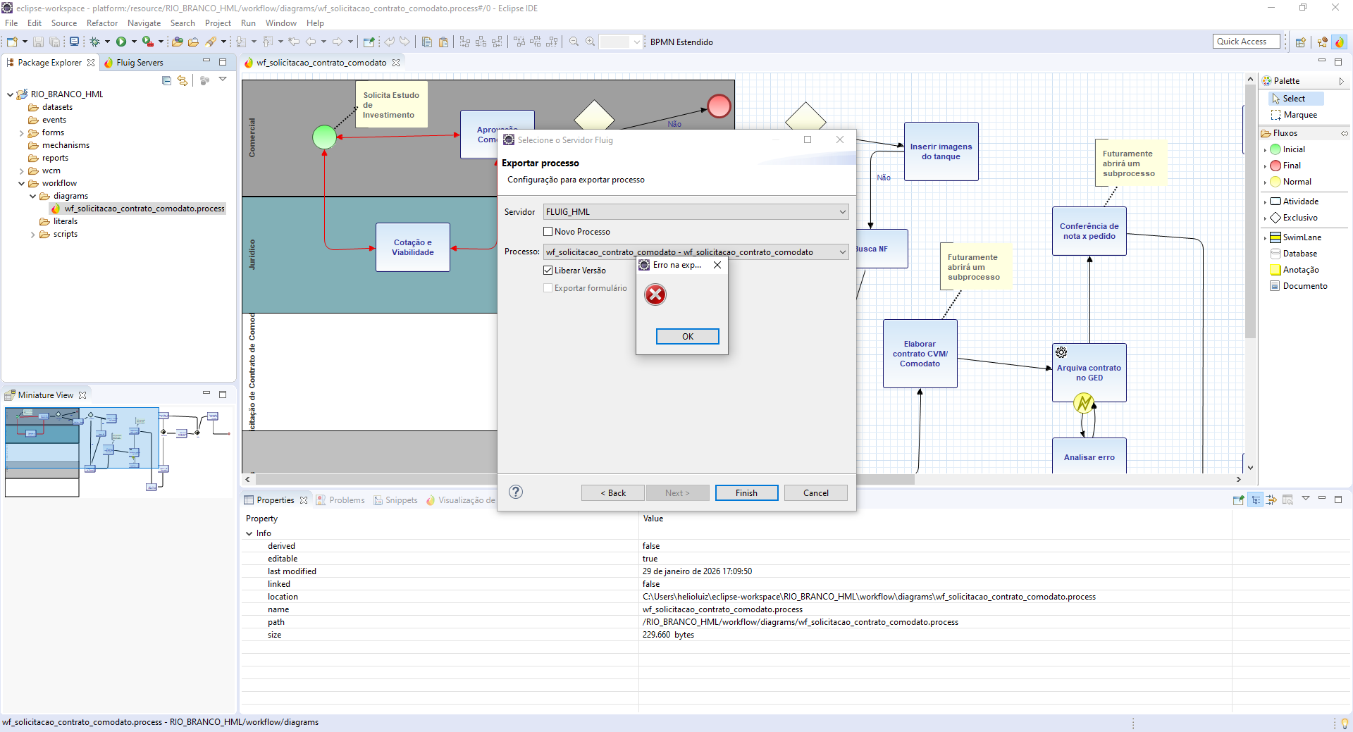
Recentemente deu problema no meu eclipse e não consigo subir qlq processo pra o servidor fluig de dev ou prod. já reinstalei eclipse, limpei pasta dele e workspace e nada de voltar.
Estava até pensando q fosse algum bug de processo, apaguei solicitações e processos no web e nada. outra vez aconteceu algo semelhante com um colega de equipe aqui e com a reinstalação pra ele deu certo. vcs passam muito por estes bugs? ainda é novo esse ecossistema para nós, antes era terceirizado o desenvolvimento fluig. E pegamos logo neste transição, ou seja duas coisas, os bugs tradicionais + os novos né rs
Segue print do cenário.
Versão indicada do eclipse 2019 + plugin 2.0 e o servidor também está no 2.0.
